Code {Sharp}
A downloadable tool for Windows
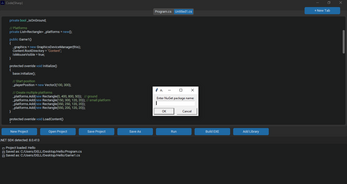
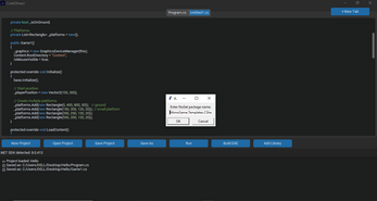
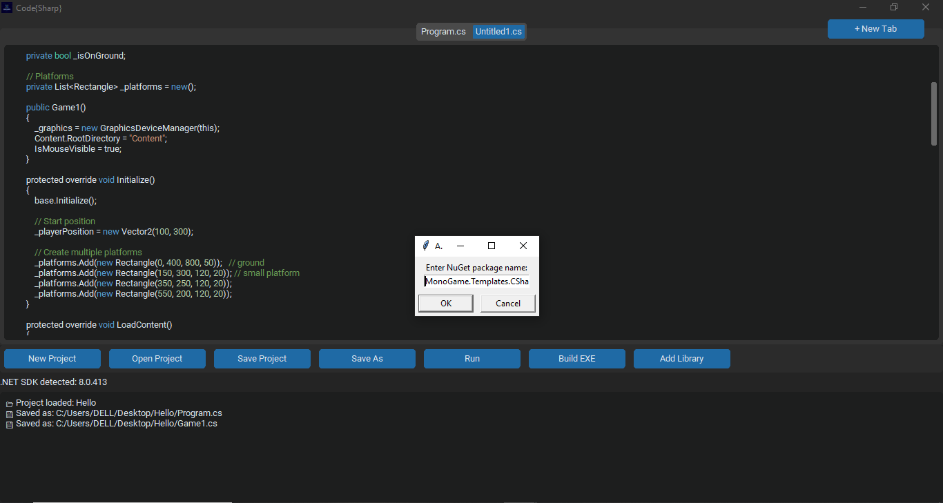
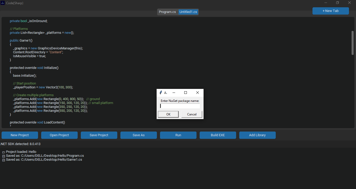
C# is very famous programming language but there are not too many C# IDEs. There are some but they are either very heavy, need high setup or are paid. Finding a perfect IDE is near to impossible. Code{Sharp} is an IDE that is lightweight and needs near to no setup, with no cost. It is very bigginer freindly and you will NOT need to do annoying tasks like making .csproj files , it is all automated. Adding library is a hard task in C#. You need to write many bash commands. In Code{Sharp}, you will need to just click on "ADD LIBRARY" button, enter name of the package like (Newtonsoft.Json) and Done!
# Easy , # Lightweight , # Free, # Modern
Install instructions
Install .Net 8 or 8+ (8 is recommended) before downloading the IDE and then download both IDE and the logo (very important, the IDE can break if not downloaded).





Leave a comment
Log in with itch.io to leave a comment.